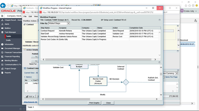
Contract - BP_Cost-C_WF - Paso117


Imagen de la pantalla de este paso
Área de acción de la imagen de la pantalla


Haga clic en el botón Cerrar.

Siguiente paso