Cost Sheet - Interfaz de Navegación - Paso51


Imagen de la pantalla de este paso
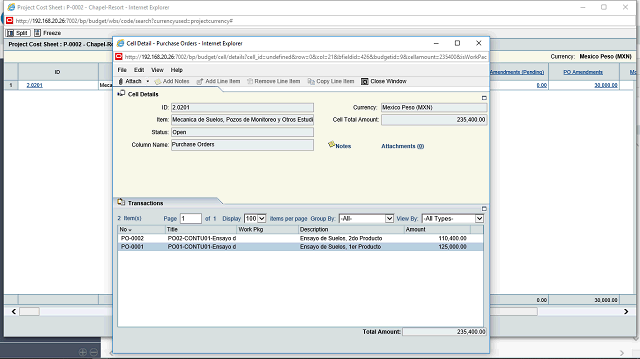
Área de acción de la imagen de la pantalla


Haga clic en el objeto PO-0002.

Siguiente paso