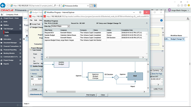
Budget Changes - BP_Cost-S_WF - Paso64


Imagen de la pantalla de este paso
Área de acción de la imagen de la pantalla


Haga clic en el botón Cerrar.

Siguiente paso