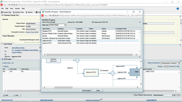
Haga clic en el objeto Approve PCO.
Siguiente paso
Tabla de contenido Descripción general del tema AtrásPulse Alt + Flecha izquierda para volver a la página anterior