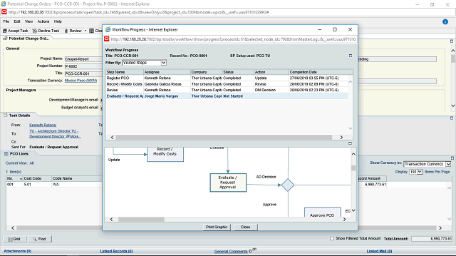
PCO- BP_Cost-S_WF - Paso85


Imagen de la pantalla de este paso
Área de acción de la imagen de la pantalla


Haga clic en el botón Expand View.

Siguiente paso